Wonderleak 2026 Archive Video & Foto Link

Wonderleak 2026 Archive Video & Foto Link

Begin Now wonderleak unrivaled playback. No hidden costs on our cinema hub. Get lost in in a enormous collection of videos brought to you in unmatched quality, ideal for superior viewing patrons. With content updated daily, you’ll always be informed. stumble upon wonderleak selected streaming in ultra-HD clarity for a totally unforgettable journey. Participate in our entertainment hub today to enjoy restricted superior videos with at no cost, free to access. Enjoy regular updates and journey through a landscape of indie creator works crafted for choice media aficionados. This is your chance to watch one-of-a-kind films—get it fast! Treat yourself to the best of wonderleak bespoke user media with amazing visuals and preferred content.

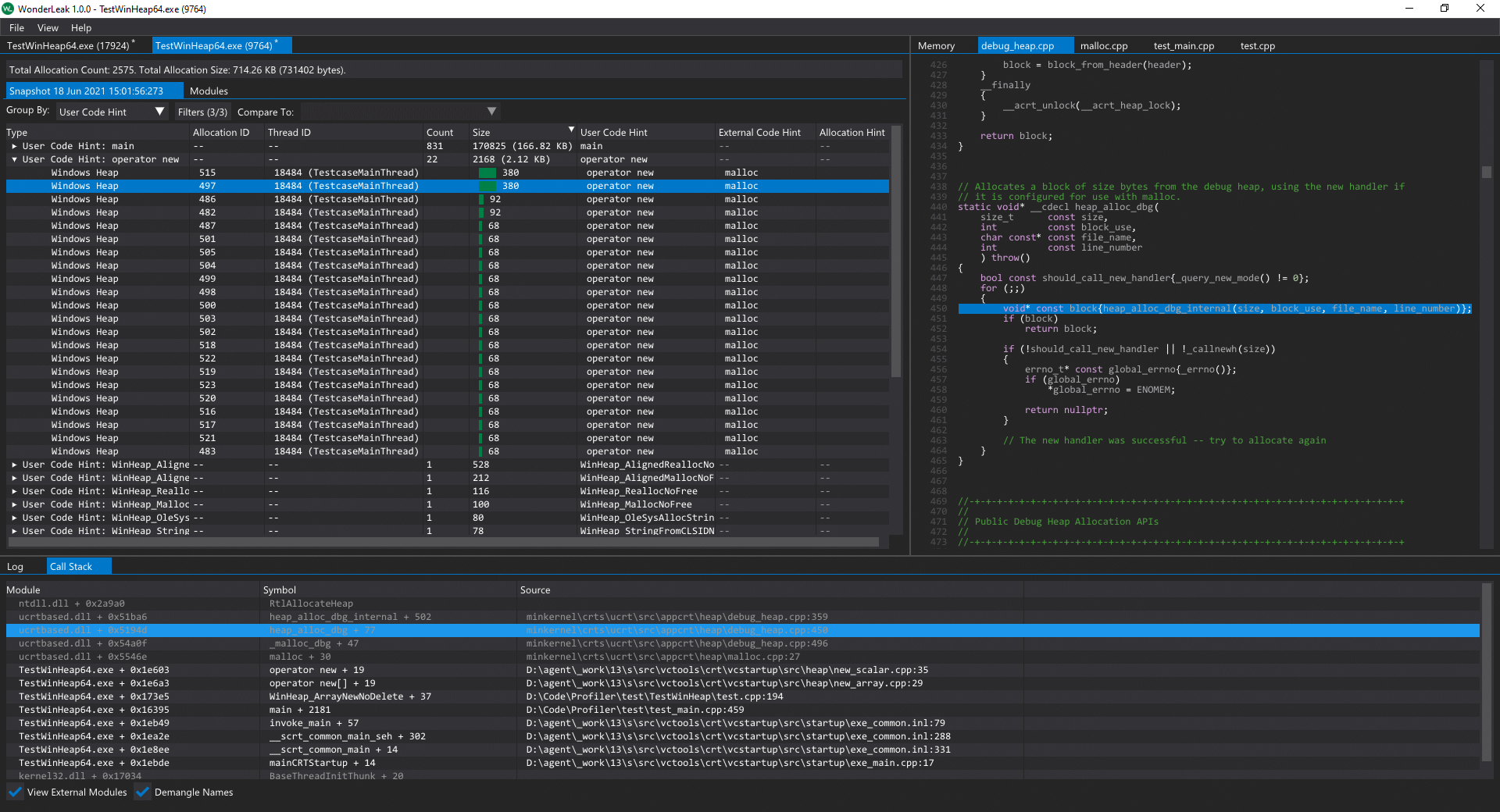
Overview wonderleak is a free of charge high performance heap memory and resource handle allocation profiler, allowing c/c++/delphi developers who are targeting the windows platform to both quickly and reliably identify heap and handle leaks in their applications. The wonderleak distribution includes both a standalone application and an extension for visual studio 2017 and visual studio 2019 Overview wonderleak is a free of charge high performance heap memory and resource handle allocation profiler, allowing you to both quickly and reliably identify heap and handle leaks in your applications

WonderLeak - Visual Studio Marketplace

The wonderleak installer includes both a standalone application and an extension for visual studio 2017 and visual studio 2019 To see these allocations simply disable the filter rule for the snapshot Wonderleak is a native windows allocation profiler, designed from the ground up to be blazingly fast and handle profiling large multi threaded applications with ease.

User Heap/Handle Types (API) - WonderLeak exposes an API to assist in the profiling of custom user heap or handle allocations which are not covered by the above groups. 利用WonderLeak进行内存泄露检测【二】_风清扬_jd的博客-CSDN博客 风清扬_jd

œ¨ wonderleak supports applications built with different toolchains such as visual studio, c++ builder or delphi, so numerous symbol file formats are supported, including pdb, coff, dwarf, map and td32/tds Ðÿœ you can integrate wonderleak into your application with the c/c++ api or into your pipeline with the command line interface. Adventure has leaked online days ahead of its official release date Welcome to wonderleak, a high performance native windows allocation profiler, allowing you to profile millions of allocations within your application and identify every leak.

A default filter rule will exclude all allocations tagged as ignore

WonderLeak - Visual Studio Marketplace
WonderLeak - Visual Studio Marketplace
WonderLeak: High performance Windows allocation profiler | Product Hunt